TDBGrid daten werden nicht angezeigt

Rund um die LCL und andere Komponenten
Antworten
diablo75
Beiträge: 11
Registriert: Mo 21. Sep 2009, 23:30
OS, Lazarus, FPC: Windows/Mac L 2.2.4 FPC 3.2.2
CPU-Target: xxBit
Wohnort: Wien

TDBGrid daten werden nicht angezeigt

Beitrag von diablo75 »

Hallo Leute,
habe folgendes Problem:

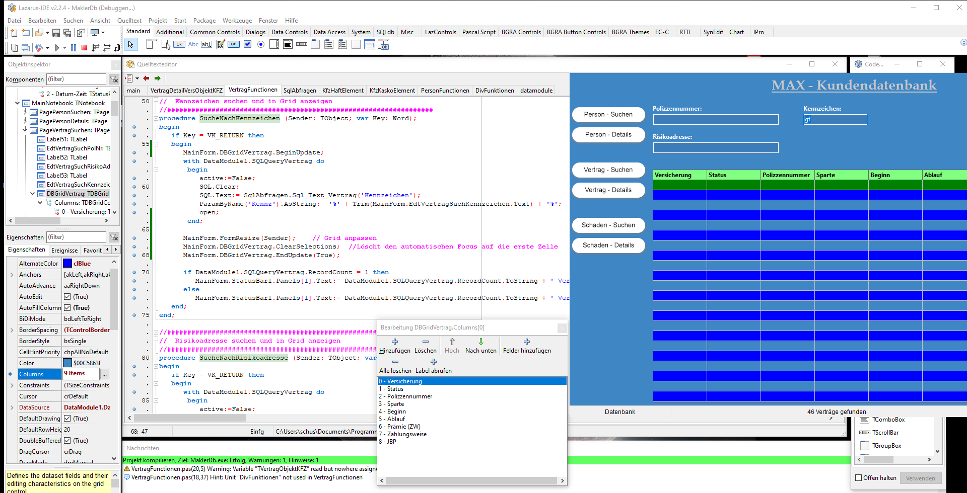
Habe in mein DBGrid per Columns die Titel eingegeben, da es halt besser ausschaut wenn noch keine Daten da sind.
Screenshot1.png
Screenshot1.png (50.76 KiB) 1047 mal betrachtet
Nun mache ich meine Sql-Abfrage und mein DBGrid bleibt leer bzw. die Daten werden nicht angezeigt.
Screenshot2.png
(259.79 KiB) Noch nie heruntergeladen
Wenn ich dann wieder die Columns rauslösche funktioniert wieder alles einwandfrei.
Hatte das schon wer - bzw. wie kann ich es lösen??
Screenshot3.png
Screenshot3.png (111.69 KiB) 1047 mal betrachtet

Sieben
Beiträge: 298
Registriert: Mo 24. Aug 2020, 14:16
OS, Lazarus, FPC: Ubuntu Xenial 32, Lazarus 2.2.0, FPC 3.2.2
CPU-Target: i386

Re: TDBGrid daten werden nicht angezeigt

Beitrag von Sieben »

Hast du den Columns auch jeweils ein Feld zugewiesen (via Property FieldName)...?

diablo75
Beiträge: 11
Registriert: Mo 21. Sep 2009, 23:30
OS, Lazarus, FPC: Windows/Mac L 2.2.4 FPC 3.2.2
CPU-Target: xxBit
Wohnort: Wien

Re: TDBGrid daten werden nicht angezeigt

Beitrag von diablo75 »

Nein hatte ich nicht gemacht.
Scheint aber zu funktionieren - kurz getestet

Antworten