MyMemoryDB (ein elektronischer Zettelkasten)
Re: MyMemoryDB (ein elektronischer Zettelkasten)
Liebe Anwenderinnen und Anwender von "MyMemoryDB",
Ich möchte Sie nur kurz darüber informieren, dass es eine neue Version 6.4 von "MyMemoryDB" gibt.
Neben kleineren Designänderungen und Code-Optimierungen finden Sie auch wieder mehrere deutlicher spürbare Programmverbesserungen.
Die wesentlichen zwei Veränderungen betreffen
1. Das Arbeitsblatt
Sie können nun mit Ihrem Arbeitsblatt arbeiten, den Text editieren und diese Änderungen zu jeder Zeit wieder in Ihrer Datenbank speichern. Jetzt aber können Sie auch bei geöffnetem Arbeitsblatt vollumfänglich mit "MyMemoryDB" arbeiten und so z.B. Ihre Datenbankrecherchen uneingeschränkt fortführen. In der Version 6.3 wurde in fehlerhafter Weise bei der Arbeit mit dem Arbeitsblatt sogar die gesamte Datenbank in einen "read-only" Modus versetzt. Aus diesem Grund empfehle ich Ihnen auch dieses Update.
Weiterhin können Sie das Arbeitsblatt nun viel größer "aufziehen" und auch die Größe der Schriftzeichen in weiten Bereichen verändern. Letzteres war ein Wunsch eines Anwenders, der mit einem extrem großen und hochauflösenden Bildschirm arbeitet.
2. Verschlüsselte Texte
Wenn Sie nun einen verschlüsselten Text entschlüsseln, bleibt ebenfalls "MyMemoryDB" mit allen Fenstern "offen". In der Vorversion war nur noch der entschlüsselte Text sichtbar. Nun können Sie, wie oben beim "Arbeitsblatt" beschrieben, mit "MyMemoryDB" ungehindert weiter arbeiten.
Sollten Sie Verbesserungsvorschläge haben, gerne besondere Programmeigenschaften wollen, oder Fehler finden, dann lassen Sie es mich bitte wissen!
Ich hoffe, Sie haben weiterhin Spaß mit der Arbeit mit "MyMemoryDB" und ziehen weiterhin bei Ihrer täglichen Arbeit Nutzen daraus.
Viele Grüße
Alfons Geigenberger
Downloadbar ist die neue Version wie immer hier: (Ein umfangreicher Check auf Viren erfolgte durch "Heise.de")
https://www.heise.de/download/product/mymemorydb-89626
Ich möchte Sie nur kurz darüber informieren, dass es eine neue Version 6.4 von "MyMemoryDB" gibt.
Neben kleineren Designänderungen und Code-Optimierungen finden Sie auch wieder mehrere deutlicher spürbare Programmverbesserungen.
Die wesentlichen zwei Veränderungen betreffen
1. Das Arbeitsblatt
Sie können nun mit Ihrem Arbeitsblatt arbeiten, den Text editieren und diese Änderungen zu jeder Zeit wieder in Ihrer Datenbank speichern. Jetzt aber können Sie auch bei geöffnetem Arbeitsblatt vollumfänglich mit "MyMemoryDB" arbeiten und so z.B. Ihre Datenbankrecherchen uneingeschränkt fortführen. In der Version 6.3 wurde in fehlerhafter Weise bei der Arbeit mit dem Arbeitsblatt sogar die gesamte Datenbank in einen "read-only" Modus versetzt. Aus diesem Grund empfehle ich Ihnen auch dieses Update.
Weiterhin können Sie das Arbeitsblatt nun viel größer "aufziehen" und auch die Größe der Schriftzeichen in weiten Bereichen verändern. Letzteres war ein Wunsch eines Anwenders, der mit einem extrem großen und hochauflösenden Bildschirm arbeitet.
2. Verschlüsselte Texte
Wenn Sie nun einen verschlüsselten Text entschlüsseln, bleibt ebenfalls "MyMemoryDB" mit allen Fenstern "offen". In der Vorversion war nur noch der entschlüsselte Text sichtbar. Nun können Sie, wie oben beim "Arbeitsblatt" beschrieben, mit "MyMemoryDB" ungehindert weiter arbeiten.
Sollten Sie Verbesserungsvorschläge haben, gerne besondere Programmeigenschaften wollen, oder Fehler finden, dann lassen Sie es mich bitte wissen!
Ich hoffe, Sie haben weiterhin Spaß mit der Arbeit mit "MyMemoryDB" und ziehen weiterhin bei Ihrer täglichen Arbeit Nutzen daraus.
Viele Grüße
Alfons Geigenberger
Downloadbar ist die neue Version wie immer hier: (Ein umfangreicher Check auf Viren erfolgte durch "Heise.de")
https://www.heise.de/download/product/mymemorydb-89626
"MyMemoryDB" ( https://www.heise.de/download/product/mymemorydb-89626 )
- h-elsner
- Lazarusforum e. V.
- Beiträge: 309
- Registriert: Di 24. Jul 2012, 15:42
- OS, Lazarus, FPC: LINUX Mint21.1, Win10, Lazarus 4.3, FPC3.2.3
- CPU-Target: X86-64; arm 32bit
- Wohnort: Illertissen
- Kontaktdaten:
Re: MyMemoryDB (ein elektronischer Zettelkasten)
Sehr schönes Programm mit großem Funktionsumfang. Du hast dir unglaublich viele Gedanken gemacht. Vieles verstehe ich noch gar nicht, aber da muss man sich hineinarbeiten.
Die Dokumentation ist toll. Ich weiß, dass das viel Arbeit macht.
Zur Oberfläche habe ich ein paar Anmerkungen:
Warum kann man es nicht beenden mit dem Kreuz oben rechts? Das ist verwirrend und ich habe lang gebraucht, das Programm zu schliessen.
Warum kann man das Fenster nicht auf Vollbild vergrößern. Den Sinn, dass das Fenster dann nach oben links springt, erschließt sich mir nicht. Dafür gibt es Felder, dessen Text man nicht ganz sehen. Das ist unschön. Ich habe auf dem Bildschirm viel Platz und muss mich dann mit briefmarkengroßen Anzeigefeldern begnügen.
Warum taucht das Programm beim Verkleinern nicht wie gewohnt in der Statusbar auf, sondern pflanzt sich unten links hin. Damit habe ich zwar kein Problem, aber es ist ungewöhnlich.
Gruß HE
Die Dokumentation ist toll. Ich weiß, dass das viel Arbeit macht.
Zur Oberfläche habe ich ein paar Anmerkungen:
Warum kann man es nicht beenden mit dem Kreuz oben rechts? Das ist verwirrend und ich habe lang gebraucht, das Programm zu schliessen.
Warum kann man das Fenster nicht auf Vollbild vergrößern. Den Sinn, dass das Fenster dann nach oben links springt, erschließt sich mir nicht. Dafür gibt es Felder, dessen Text man nicht ganz sehen. Das ist unschön. Ich habe auf dem Bildschirm viel Platz und muss mich dann mit briefmarkengroßen Anzeigefeldern begnügen.
Warum taucht das Programm beim Verkleinern nicht wie gewohnt in der Statusbar auf, sondern pflanzt sich unten links hin. Damit habe ich zwar kein Problem, aber es ist ungewöhnlich.
Gruß HE
Re: MyMemoryDB (ein elektronischer Zettelkasten)
Hallo HE,
Unter Linux: Unter Windows: Offen gesagt, ich weiß nicht wie ich das ändern soll.
Was passt da nicht?
Viele Grüße (und Danke für das Lob)
A. Geigenberger
Danke für das Lob!h-elsner hat geschrieben:Sehr schönes Programm mit großem Funktionsumfang. Du hast dir unglaublich viele Gedanken gemacht. Vieles verstehe ich noch gar nicht, aber da muss man sich hineinarbeiten.
Die Dokumentation ist toll. Ich weiß, dass das viel Arbeit macht.
Bei einer seehr alten Vorversion war das Schließen mit dem Kreuz ein Problem, jetzt nicht mehr. Ich werde das ändern.h-elsner hat geschrieben:Warum kann man es nicht beenden mit dem Kreuz oben rechts? Das ist verwirrend und ich habe lang gebraucht, das Programm zu schliessen.
Eigentlich sollte das Bildschirmelement, mit dem man das Programm auf Vollbild vergrößern kann gar nicht mehr angezeigt werden (Auch das werde ich ändern) . Es macht nämlich nicht viel Sinn, ein Programmfenster des Programms, das ZWINGEND mit 2 Fenstern arbeitet, auf Vollbild zu vergrößern, da man dann das andere (zwingend nötige) Fenster nicht mehr sehen würde. Deshalb muss man die Fenster mit der Maus in die Größe ziehen, in der man das Fenster haben möchte. Beim Re-Start merkt sich "MyMemoryDB" ja die dann größere voreingestellte Fensterposition.h-elsner hat geschrieben:Warum kann man das Fenster nicht auf Vollbild vergrößern. Den Sinn, dass das Fenster dann nach oben links springt, erschließt sich mir nicht. Dafür gibt es Felder, dessen Text man nicht ganz sehen. Das ist unschön. Ich habe auf dem Bildschirm viel Platz und muss mich dann mit briefmarkengroßen Anzeigefeldern begnügen.
Bei mir erscheint dies so:h-elsner hat geschrieben:Warum taucht das Programm beim Verkleinern nicht wie gewohnt in der Statusbar auf, sondern pflanzt sich unten links hin. Damit habe ich zwar kein Problem, aber es ist ungewöhnlich.
Unter Linux: Unter Windows: Offen gesagt, ich weiß nicht wie ich das ändern soll.
Was passt da nicht?
Viele Grüße (und Danke für das Lob)
A. Geigenberger
"MyMemoryDB" ( https://www.heise.de/download/product/mymemorydb-89626 )
- h-elsner
- Lazarusforum e. V.
- Beiträge: 309
- Registriert: Di 24. Jul 2012, 15:42
- OS, Lazarus, FPC: LINUX Mint21.1, Win10, Lazarus 4.3, FPC3.2.3
- CPU-Target: X86-64; arm 32bit
- Wohnort: Illertissen
- Kontaktdaten:
Re: MyMemoryDB (ein elektronischer Zettelkasten)
Ich sag ja, ich habe damit kein Problem. Es ist nur ungewöhnlich. Mit Fenster > Fesnster klein geht es übrigens in die Taskleiste, wie ich es erwartet hätte.Offen gesagt, ich weiß nicht wie ich das ändern soll. Was passt da nicht?
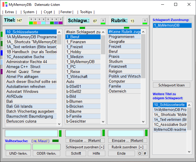
Dieses Fenster kann ich nicht vergrößern (oder ich habe es noch nicht gefunden): Und genau da kann ich nicht alles (bis zum Ende) lesen.
Wie hast du denn die senkrechten Striche beim Main Menü hinbekommen. Schaut gut aus. Einfach Text in Caption?
Gruß HE
PS: Und lass dich von meinem Genöle nicht vom programmieren abhalten
Re: MyMemoryDB (ein elektronischer Zettelkasten)
Hallo HE,
Das Listenfenster kann man in der Größe nicht ändern. Wie Du vielleicht aus meinen laienhaften Anfragen hier im Forum schon bemerkt hast, bin ich kein sonderlich guter Programmierer, jedenfalls sind mir die "Tiefen" der Programmiersprache immer noch verborgen. Sehr oft staune ich mit offenem Mund, welch abgefahrene Themen hier so diskutiert werden
Deshalb scheue ich mich, das "Listenfenster" in der Größe skalierbar zu machen. Bei meinen laienhaften Versuchen diesbezüglich habe ich enorme Probleme, die Proportionen der einzelnen Elemente harmonisch zueinander zu halten.
Aber eine "halbherzige" Lösung dieses Problems habe ich schon fertig: Es lassen sich die Zeilengrößen der Tabellen verändern und (wie jetzt schon) die Größe der Buchstaben. Dann wird zwar das Fenster nicht größer, aber die Listen sind für die Leute mit den riesigen, hochauflösenden Bildschirmen besser lesbar. Ich werde das Programm mit diesen Eigenschaften in den nächsten Tagen hochladen.
Was kannst Du nicht zu Ende lesen?? Da gibt's doch die Scroll-Balken; damit sollten alle Listen vollständig lesbar sein.
Die senkrechten Striche sind einfache Textzeichen: [Alt] plus dieser seltsame Strich in der Pfeil nach rechts und Pfeil nach links Taste ganz links auf der Tastatur.
Gruß Aliobaba
.... und Danke für Dein "Genöle". Sowas ist immer hilfreich!
Das Listenfenster kann man in der Größe nicht ändern. Wie Du vielleicht aus meinen laienhaften Anfragen hier im Forum schon bemerkt hast, bin ich kein sonderlich guter Programmierer, jedenfalls sind mir die "Tiefen" der Programmiersprache immer noch verborgen. Sehr oft staune ich mit offenem Mund, welch abgefahrene Themen hier so diskutiert werden
Deshalb scheue ich mich, das "Listenfenster" in der Größe skalierbar zu machen. Bei meinen laienhaften Versuchen diesbezüglich habe ich enorme Probleme, die Proportionen der einzelnen Elemente harmonisch zueinander zu halten.
Aber eine "halbherzige" Lösung dieses Problems habe ich schon fertig: Es lassen sich die Zeilengrößen der Tabellen verändern und (wie jetzt schon) die Größe der Buchstaben. Dann wird zwar das Fenster nicht größer, aber die Listen sind für die Leute mit den riesigen, hochauflösenden Bildschirmen besser lesbar. Ich werde das Programm mit diesen Eigenschaften in den nächsten Tagen hochladen.
Was kannst Du nicht zu Ende lesen?? Da gibt's doch die Scroll-Balken; damit sollten alle Listen vollständig lesbar sein.
Die senkrechten Striche sind einfache Textzeichen: [Alt] plus dieser seltsame Strich in der Pfeil nach rechts und Pfeil nach links Taste ganz links auf der Tastatur.
Gruß Aliobaba
.... und Danke für Dein "Genöle". Sowas ist immer hilfreich!
"MyMemoryDB" ( https://www.heise.de/download/product/mymemorydb-89626 )
Re: MyMemoryDB (ein elektronischer Zettelkasten)
... die Verbesserungsvorschläge sind nun weitgehend umgesetzt: Version: 6.4_90805
Danke dafür!
Danke dafür!
"MyMemoryDB" ( https://www.heise.de/download/product/mymemorydb-89626 )
- h-elsner
- Lazarusforum e. V.
- Beiträge: 309
- Registriert: Di 24. Jul 2012, 15:42
- OS, Lazarus, FPC: LINUX Mint21.1, Win10, Lazarus 4.3, FPC3.2.3
- CPU-Target: X86-64; arm 32bit
- Wohnort: Illertissen
- Kontaktdaten:
Re: MyMemoryDB (ein elektronischer Zettelkasten)
Danke für deine Arbeit. Das Vergrößern-Icon zu deaktivieren, finde ich gut. Machst du das auch noch beim Eröffnungsfenster?
Die Bedienung ist etwas gewöhnungsbedürftig, aber voll mit tollen Funktionen. Es macht richtig Spaß, auf Entdeckungsreise zu gehen, was wo aufpoppt oder per Kontextmenü zu erreichen ist.
Mit nicht lesen meine ich Zeilen, die über das (nicht vergrößerbare) Element rechts hinausragen, z.B. längere Schlüsselworte oder Schlagworte. Ich weiß, dass es ein Riesenaufwand ist, die Größen der einzelnen Elemente anzupassen. Ich mache das leider auch nicht konsequent, versuche aber immer mit nicht fixierbaren Fenstern, also solche, die man Vergrößern kann, zu arbeiten. Ein Weg dazu sind Panels ohne Caption. Da setze ich die Controls drauf mit .Align:=alClient (oder alTop oder alBottom). Dann muss man sich nur noch um die Panels kümmern.
Ich bau dein Fenster mal grob (und ohne Funktionalität) nach und versuche das Prinzip mal zu zeigen. Das braucht aber etwas Zeit.
Gruß HE
Die Bedienung ist etwas gewöhnungsbedürftig, aber voll mit tollen Funktionen. Es macht richtig Spaß, auf Entdeckungsreise zu gehen, was wo aufpoppt oder per Kontextmenü zu erreichen ist.
Mit nicht lesen meine ich Zeilen, die über das (nicht vergrößerbare) Element rechts hinausragen, z.B. längere Schlüsselworte oder Schlagworte. Ich weiß, dass es ein Riesenaufwand ist, die Größen der einzelnen Elemente anzupassen. Ich mache das leider auch nicht konsequent, versuche aber immer mit nicht fixierbaren Fenstern, also solche, die man Vergrößern kann, zu arbeiten. Ein Weg dazu sind Panels ohne Caption. Da setze ich die Controls drauf mit .Align:=alClient (oder alTop oder alBottom). Dann muss man sich nur noch um die Panels kümmern.
Ich bau dein Fenster mal grob (und ohne Funktionalität) nach und versuche das Prinzip mal zu zeigen. Das braucht aber etwas Zeit.
Gruß HE
- h-elsner
- Lazarusforum e. V.
- Beiträge: 309
- Registriert: Di 24. Jul 2012, 15:42
- OS, Lazarus, FPC: LINUX Mint21.1, Win10, Lazarus 4.3, FPC3.2.3
- CPU-Target: X86-64; arm 32bit
- Wohnort: Illertissen
- Kontaktdaten:
Re: MyMemoryDB (ein elektronischer Zettelkasten)
Hier mal ein Beispielprojekt, wo das Fenster in der Größe verändert werden kann und die Controls 'mitwachsen'.
Achtung! Das Projekt kann Fehler und Dummheiten enthalten.
Es dient nur als Demo.
Gruß HE
Achtung! Das Projekt kann Fehler und Dummheiten enthalten.
Gruß HE
-
Frank Ranis
- Beiträge: 214
- Registriert: Do 24. Jan 2013, 21:22
Re: MyMemoryDB (ein elektronischer Zettelkasten)
Hi ,
vor knapp 3 Jahren hatten wir das mit dem Skalieren ja schon mal.
Schaut euch das noch mal an
http://lazarusforum.de/viewtopic.php?f= ... 40b#p88207
Die Unit Easysize skaliert alle Komponeten auf dem Form , auf Wunsch auch die Schriftgröße.
In dem Thread steht auch , wie man die Delphi-Unit an Lazarus anpasst.
Das Teil funktioniert einfach gut und mit wenig Aufwand.
Man kann das auch schön auf High-DPI-Monitoren nutzen , ich habe derzeit z.B. das Problem mit Ubuntu , diese bietet mir nur eine System-Skalierung von 100% oder 200% an .
Dazwischen gibt es leider nichts , 100% ist zu klein und 200 % zu groß .
Auf dem Laptop ist auch ein Windows 10 drauf ist , das auch die Zwischengrößen 125, 150 ... bietet , weiß nicht warum Ubuntu das nicht auch kann.
Gruß
Frank
vor knapp 3 Jahren hatten wir das mit dem Skalieren ja schon mal.
Schaut euch das noch mal an
http://lazarusforum.de/viewtopic.php?f= ... 40b#p88207
Die Unit Easysize skaliert alle Komponeten auf dem Form , auf Wunsch auch die Schriftgröße.
In dem Thread steht auch , wie man die Delphi-Unit an Lazarus anpasst.
Das Teil funktioniert einfach gut und mit wenig Aufwand.
Man kann das auch schön auf High-DPI-Monitoren nutzen , ich habe derzeit z.B. das Problem mit Ubuntu , diese bietet mir nur eine System-Skalierung von 100% oder 200% an .
Dazwischen gibt es leider nichts , 100% ist zu klein und 200 % zu groß .
Auf dem Laptop ist auch ein Windows 10 drauf ist , das auch die Zwischengrößen 125, 150 ... bietet , weiß nicht warum Ubuntu das nicht auch kann.
Gruß
Frank
www.flz-vortex.de
Re: MyMemoryDB (ein elektronischer Zettelkasten)
Vielen Dank für die Antworten, besonders für das Beispielprogramm!
An diesem sehe ich wieder einmal, wie oberflächlich meine Kenntnisse bzgl. "Lazarus" sind:
Von "TXMLPropStorage" habe ich zum Beispiel noch nie etwas gehört, von "Anchors" und "Align" auch nichts; aber ich habe mich mit meinen Grundkenntnissen halt so durchgeschlagen, immer mal wieder mit Hilfe von vielen netten und geduldigen Leuten dieses Forums.
Dein Beispiel, "HE" werde ich sorgfältig studieren!
Danke!
A. Geigenberger
An diesem sehe ich wieder einmal, wie oberflächlich meine Kenntnisse bzgl. "Lazarus" sind:
Von "TXMLPropStorage" habe ich zum Beispiel noch nie etwas gehört, von "Anchors" und "Align" auch nichts; aber ich habe mich mit meinen Grundkenntnissen halt so durchgeschlagen, immer mal wieder mit Hilfe von vielen netten und geduldigen Leuten dieses Forums.
Dein Beispiel, "HE" werde ich sorgfältig studieren!
Danke!
A. Geigenberger
"MyMemoryDB" ( https://www.heise.de/download/product/mymemorydb-89626 )
Re: MyMemoryDB (ein elektronischer Zettelkasten)
... ich hab's nun auch probiert - so dass ich den Code verstehe
(ohne "TXMLPropStorage" )
Hinweis: Da ist ein "Fenster2" drin, das im Quelltexteditor nicht sofort erkennbar ist!
"MyMemoryDB" ( https://www.heise.de/download/product/mymemorydb-89626 )
Re: MyMemoryDB (ein elektronischer Zettelkasten)
Guten Morgen,
Mit der neuen Version 6.5 ist nun auch das Listenfenster in der Größe veränderbar.
Zusammen mit den ja bereits veränderbaren Schriftgrößen sollte nun auch auf hochauflösenden Bildschirmen eine gute Lesbarkeit gewährleistet sein.
Ein schönes Wochenende!
A. Geigenberger
(Danke an h-elsner für die Anregungen und die Unterstützung!)
Mit der neuen Version 6.5 ist nun auch das Listenfenster in der Größe veränderbar.
Zusammen mit den ja bereits veränderbaren Schriftgrößen sollte nun auch auf hochauflösenden Bildschirmen eine gute Lesbarkeit gewährleistet sein.
Ein schönes Wochenende!
A. Geigenberger
(Danke an h-elsner für die Anregungen und die Unterstützung!)
"MyMemoryDB" ( https://www.heise.de/download/product/mymemorydb-89626 )